BTC/HKD-2.32%
ETH/HKD-3.46%
LTC/HKD-5.03%
ADA/HKD-3.26%
SOL/HKD-4.24%
XRP/HKD-3.41%與比特幣挖礦相比,以太坊挖礦的運營成本和能耗都比較低,但挖礦利潤卻一直高于比特幣,這意味著只要抓住合適入場時機,就有可能獲取較大利潤空間。現在,第一梯隊里的礦企仍在投入數以億計的資金積極加碼以太坊挖礦業務,顯然,對于以太坊的未來變局,它們已經有了充分的準備和應對之策。
八月未央。
對于不斷進化的以太坊來說,8月可能是其發展歷史上被關注度最高的一個月。
8月5日,「倫敦」升級順利完成,作為以太坊2.0全面部署前的最后一次全網升級,「倫敦」重要性不言而喻,尤其是以太坊改進提案EIP-1559的激活,不僅消除了用戶通過投標系統競爭區塊包含的方法,更會從根本上改變以太坊交易機制和ETH供應量。
實際上,在EIP-1559部署之前,加密社區一直擔心礦工收入會大幅降低,甚至傳出不少礦工抵制「倫敦」升級的聲音,因為升級后以太坊交易定價方案被調整為「基礎費用(base fee)+打賞小費」,礦工只能獲得用戶支付部分的小費收入。
然而,真實情況又是什么樣子呢,礦工群體是否會抵制“倫敦”升級,甚至選擇徹底離開?未來,以太坊挖礦還是不是一門好生意?
以太坊客戶端Geth發布1.10.8版本以修復倫敦升級之前的漏洞:8月24日消息,以太坊客戶端Geth發布修補EVM漏洞的v1.10.8版本,具體的漏洞細節將晚些時候公開,從而給節點方和相關項目方時間來更新它們的節點和軟件以避免攻擊。同時由于此漏洞在倫敦升級之前即已存在,因此所有支持倫敦硬分叉的Geth版本都易受到攻擊 ,應該馬上更新。
該漏洞由在Sentnl工作的荷蘭開發者Guido Vranken于審計智能合約平臺Telos的Telos EVM時發現,并提交了報告。[2021/8/24 22:34:12]
從市場反應來看,以太坊礦工社區似乎并沒有之前想象得那么恐慌。Ethernodes數據顯示,目前已有超過97%的網絡節點已經完成了“倫敦”升級,第一大客戶端Geth節點升級率達到97%,第二大客戶端Openethereum和第三大客戶端Erigon均已100%完成升級——也就是說,礦工社區并不排斥以太坊改革。
   
數據:以太坊倫敦升級后銷毀超7萬枚ETH,價值超2.2億美元:8 月 21 日,據 ultrasound.money 數據,以太坊倫敦升級后共銷毀 70043 枚 ETH,價值超 2.2 億美元。其中,ETH 銷毀數量前三位的平臺分別為 OpenSea(8483 枚)、Uniswap V2(4966 枚)、Axie Infinity(3745 枚)。[2021/8/21 22:27:57]
難怪連以太坊聯合創始人Vitalik Buterin在成功推出「倫敦」硬分叉之后愈發雄心勃勃,他聲稱,對以太坊和以太坊 2.0的合并“絕對”更有信心,如果一切順利的話,以太坊2.0完整版本將在2022年正式發布。
數據不會說謊,8月7日,也就是「倫敦」升級完成后兩天,以太坊價格擊穿3000 USDT,創下自五月份以來新高,之后也一直保持了上漲態勢。本文撰寫時,根據CoinGecko數據顯示,以太坊價格為3,292.71美元,30天漲幅達到64.3%。
   
以太坊JavaScript庫Web3.js發布v1.5.0-rc.0,添加支持倫敦升級和EIP-1559支持:以太坊JavaScript庫Web3.js發布v1.5.0-rc.0,添加支持倫敦升級和EIP-1559支持。
據悉,以太坊兩個最常用JavaScript庫是Ethers.js和Web3.js。
此前消息,以太坊JavaScript庫Ethers.js發布v5.4.0,添加EIP-1559支持。[2021/7/22 1:09:41]
實際上,礦工社區已經充分權衡過利弊,如果以太坊不進行改革,嚴重的擁堵和高交易費用同樣會阻礙礦工獲利,畢竟當用戶體驗和使用受到較大影響并成為用戶離開以太坊區塊鏈的「最后一根稻草」,最終吞食苦果的無疑會是礦工自己。
以太坊2.0并不會阻礙礦工生存能力,升級后的ETH資產會得到進一步增強,而隨著以太坊整體生態環境越來越好,以及網絡整體運行實現了質的飛躍,對礦工(尤其是規模較大的以太坊礦工)來說其實是一個福音。
多種跡象顯示,頭部礦企仍在加碼以太坊挖礦業務。8月17日,美股上市比特礦業(NYSE:BTCM)發布了二季度財報,財報顯示,該公司正在中國大陸以外地區快速推進以太坊挖礦業務。截止8月17日,該公司上線礦機理論算力達600GH/s,日產13個以太幣,價值約4.3萬美元,而該公司以太坊挖礦業務的直接成本占收入比例低于10%。
以太坊測試網Ropsten激活倫敦升級后已銷毀約8.44 ETH,價值超1.6萬美元:數據顯示,以太坊測試網Ropsten激活倫敦升級后已銷毀約8.44 ETH,價值超1.6萬美元。
此前消息,以太坊測試網Ropsten已于6月24日10點03分在區塊高度10499401處激活倫敦升級。本次升級包括了改變以太坊1.0 Gas費用市場的的EIP-1559以及將難度炸彈推遲至 2021年12月1日等更新。[2021/6/24 0:02:57]
事實上,比特礦業對于以太坊采礦業務的布局可以追溯到2021年2月份。比特礦業在2月26日宣布簽訂了一份以太坊礦機購買協議,以對價約人民幣1.95億元(約合3017萬美元)購買2000臺新以太坊礦機,自此,踏上了以太坊挖礦之路,并且推進速度在不斷加快。7月28日,也就是「倫敦」升級一周前,比特礦業宣布有80 GH/S的以太坊挖礦算力上線,半個月后已漲至600GH/s,增速達到650%。
另外,按照該公司的計劃,預計今年10月底前,將上線總計達4,800GH/s算力的以太坊礦機。由此可見,該公司非常看好以太坊挖礦業務的前景。
以太坊倫敦升級已確定所有納入的EIP,共包括EIP-1559等5個EIP:以太坊開發者Tim Beiko發文概述以太坊倫敦升級。雖然目前還未確定各網絡的升級區塊,但已最終確定納入的所有EIP。根據升級規范,它們是:
EIP-1559:改變ETH 1.0鏈的費用市場;
EIP-3198:BASEFEE操作碼;
EIP-3529:減少退款;
EIP-3541:拒絕以0xEF字節開頭的新合約;
EIP-3554:難度炸彈延遲至2021年12月1日。
此前消息,對于以太坊測試網進行倫敦升級的時間,Ropsten定于區塊高度10399301(6月9日),Goerli定于區塊高度4979794(6月16日),Rinkeby定于區塊高度8813188(6月23日),主網仍定于7月14日進行升級,在第一個測試網成功分叉后,再確定主網客戶端升級區塊。[2021/6/14 23:35:11]
針對該公司以太坊挖礦業務的增長潛力,我們做了一個收入測算:如果剩余算力在10月份部署完畢且ETH價格不出現太大波動,預計比特礦業屆時每天可以產出超過100枚ETH,價值約為35萬美元。假如比特礦業如期完成以太坊礦機部署,那么每月可以產出約3000枚ETH,價值約為1050萬美元——也就是說,之后的未來12個月里,僅以太坊挖礦業務每年可以比特礦業創造1.26億美元的收入。
按照遠期P/S(市銷率)估值法,倘若按照給與常見的10倍P/S,比特礦業的以太坊挖礦業務估值或達12.6億美元;倘若按照15倍P/S測算,該業務的估值或達到驚人的18.9億美元。
另外,由于“倫敦”升級之后每一筆鏈上交易都會燒毀一定量的ETH,意味著以太坊正式進入通縮時代,ETH價格因此很可能會持續走高,因此年底前比特礦業的收入及盈利狀況大概率會比超出市場預期。顯然,誘人的「錢景」,或許才是頭部礦企選擇加注以太坊挖礦業務的真正原因。
實際上,最近另一家美股上市加密公司Coinbase(NASDAQ: COIN)最近也在關注以太坊,根據該公司聯合創始人兼首席執行官BrianArmstrong透露將在公司資產負債表上購買超過5億美元的加密貨幣,其中就包括以太坊。
或許是受到更多機構關注,如今以太坊挖礦市場競爭反而加劇了。除了比特礦業之外,加拿大挖礦公司Hive(CVE: HIVE)近日宣布收購50兆瓦數據中心,旨在將旗下以太坊挖礦算力提升到5,500 GH/s;Hut 8(NASDAQ: HUT)則在今年五月也提前購買了價值3000萬美元的以太坊礦機,預計8月底完成交付部署后可將其以太坊挖礦算力增加1600 GH/s。
在行業內都知道以太坊將轉向權益證明機制的情況下,挖礦市場競爭不減反增,即在意料之外又在情理之中。畢竟,以太坊2.0升級時間過于漫長,而新款ASIC礦機又將回本周期大幅縮短——比如,前文提到比特礦業所購買的能耗比在1MH/1W以下的ASIC類型礦機,估算回本周期可能低于4個月,只要ETH價格穩定,投資回報率將會很有吸引力。在這種情況下,越來越多礦工涌入以太坊網絡也就不足為奇了。
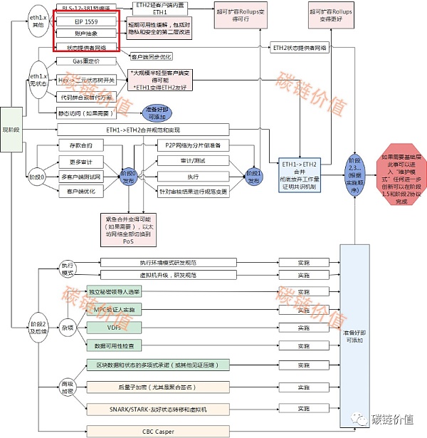
首先要說的是,以太坊完全過渡到2.0將是一個漫長的過程。
2020年12月上線的信標鏈,只是以太坊2.0“階段 0”邁出的第一步(如下照以太坊2.0發展路線圖內紅框所示),「倫敦」升級之后將會進入到「階段 1」(最初預計是2021年完成,但目前幾乎可以肯定會延遲到2022年),而 ETH 1.0?ETH 2.0 的完整升級則可能需要5-10年。
   
對于礦工而言,至少在相當一段時間內不必對以太坊2.0升級太過擔憂,從以太坊聯合創始人Vitalik Buterin規劃設計的以太坊2.0發展路線圖中可以看出,即便基于權益證明共識機制的以太坊2.0上線,原始鏈依然會存在相當長的一段時間,屆時很可能會有一個“雙鏈同時運行”的過渡期,而這次“倫敦”升級恰好給了以太坊礦工一個有效緩沖。
正如以太坊礦工社區分析的那樣:如果以太坊2.0升級成功,礦工更可能會將ETH保留而不會立即出售,隨著市場拋壓減少,ETH價格勢必會有所上漲,礦工不僅可以通過價格上漲收回成本,而且還能通過質押手中的ETH來持續獲得更多收益;如果以太坊2.0升級失敗,礦工依然可以在原始鏈上繼續挖礦,同樣不會受到影響——從這個角度來看,比特礦業繼續深耕以太坊挖礦業務無疑是有一定前瞻性的,因為以太坊挖礦的安全墊依然較高,而且在中長期仍可獲得可觀回報。退一萬步,即便以太坊2.0升級后引發大規模礦工「無利可圖」,比特礦業最近購入的ASIC礦機亦能快速轉挖ETC,而且挖礦成本只有傳統顯卡礦機的三分之一,所以還是可以確保盈利能力不受影響。
「有趣」的是,以太坊礦工并沒有為了獲得更多可提取價值而轉向其他鏈。從礦工可提取價值來源(MEV)指標來看,以太坊礦工通過手續費獲得價值約占價值總獲取的11.7%,而且礦工獲取量占比保持相對穩定,始終在12%以下。可以看出,即便挖礦手續費下降,由于長期來看ETH因通縮而導致價格上升,礦工應該還是能盈利的。
05
結語
與比特幣挖礦相比,以太坊挖礦的運營成本和能耗都比較低,但挖礦利潤卻一直高于比特幣,這意味著只要抓住合適入場時機,就有可能獲取較大利潤空間。現在,第一梯隊里的礦企仍在投入數以億計的資金積極加碼以太坊挖礦業務,顯然,對于以太坊的未來變局,它們已經有了充分的準備和應對之策。
作者:碳14
編輯:黑土
近幾周,美國加密行業的紅色警報驟然拉響。從加強對DeFi市場的監管,到推出面向整個加密行業的稅收政策,美國加密行業遭到了監管部門的強力狙擊,一場加密行業保衛戰由此打響.
1900/1/1 0:00:00隨著EIP1559的啟用,Eth1.0鏈的命運也因此決定了。8月5日,以太坊進行了倫敦升級,隨著升級部署成功,EIP-1559在內的5個EIP開始啟用.
1900/1/1 0:00:00移動支付網訊:近日,隨著城銀清算、農信銀官宣“一點接入”平臺系統的建設完成,眾多首批參與機構紛紛發布消息稱已經接入該系統.
1900/1/1 0:00:00如果說,2020年的DeFiSummer造就了Uniswap;那么,今年的NFTSummer便造就了OpenSea.
1900/1/1 0:00:00阿根廷球星萊昂內爾·梅西(Lionel Messi)的轉會居然與幣圈跨界聯動了起來。根據巴黎圣日耳曼俱樂部披露的合同細節,梅西在俱樂部的年薪為4100萬美元,其中部分薪酬將使用加密貨幣“$PSG.
1900/1/1 0:00:00新加坡最大的銀行星展銀行通過獲得另一項監管批準,擴大了其支持的加密貨幣服務范圍。星展銀行的經紀部門DBSV周四正式宣布,該公司已獲得新加坡金融管理局(MAS)的原則性批準,作為支付機構提供數字支.
1900/1/1 0:00:00