BTC/HKD-0.07%
ETH/HKD-0.58%
LTC/HKD-0.11%
ADA/HKD+0.19%
SOL/HKD+0.24%
XRP/HKD+0.06%采用 StarkEx 擴容引擎的四個項目(如 dYdX 和 Immutable X)不管是在成交量還是可擴展性方面都取得較大突破,同時 StarkNet 生態版圖在基礎設施、DeFi 和 NFT 方面也初具規模。
在擴容技術的不斷迭代和演化之外,StarkWare 的生態發展也在不斷完善。本文匯總了 StarkWare 生態共近 50 個項目,其中包括采用 StarkEx 擴容引擎的 4 個項目,以及基于 StarkNet 構建的 40 多個項目,并且幾乎均勻地分布在基礎設施、DeFi 和 NFT/游戲三個類別中,其中已有 10 多個項目構建在測試網上。
在一窺 StarkWare 生態之前,我們有必要從技術方面先對 StarkEx 和 StarkNet 進行大致了解。
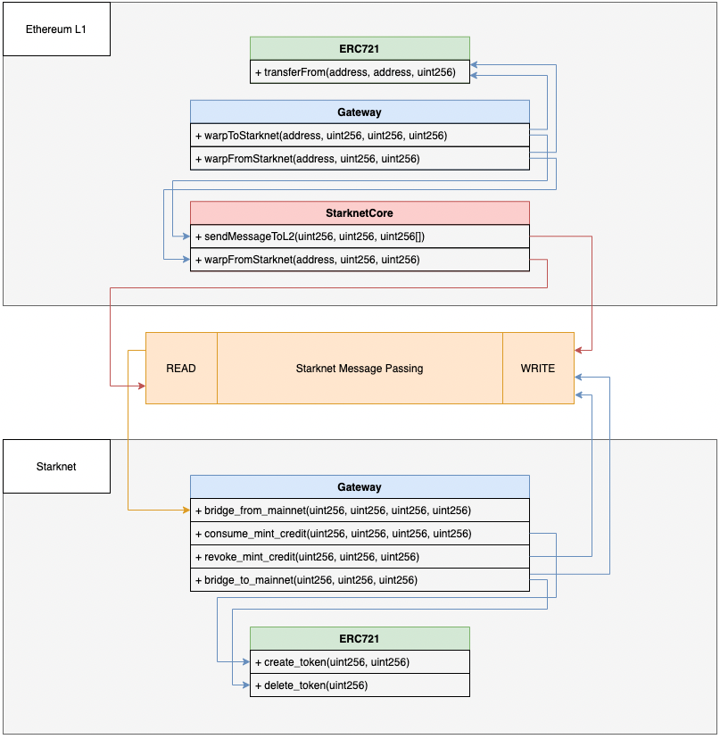
StarkEx 是基于以太坊主網構建的擴容引擎,自 2020 年 6 月上線 1.0 版本后已經迭代到 4.0 版本。運作流程為,用戶先提交交易,然后再由運營商(如交易所)在鏈下批量處理并發送至 StarkEx 服務,StarkEx 服務驗證批次中的交易并更新相關余額,以及生成一個可以證明批次交易有效性的 STARK 證明并將其發送至鏈上,最后,鏈上驗證者合約接收 STARK 證明,在該證明得到驗證后會在鏈上更新余額狀態。
StarkEx 特點包括快速提款、ERC-721 和 ERC-20 支持、L2 NFT 鑄幣、DeFi Pooling、dAMM(分布式 AMM)、實時預言機價格流、跟蹤資金等,用例可以為現貨交易、衍生品交易以及 NFT 鑄造等。
另外,StarkEx 還支持 zkRollup(數據在鏈上發布)和 Validium 模式部署(數據存儲在鏈下)。dYdX 使用的是 ZK Rollup 模式,DiversiFi、Immutable X 和 Sorare 采用的是 Validium 模式。
StarkNet 和 StarkEx 都通過使用基于 STARK 的有效性證明來提供可擴展性和 L1 安全性,并且兩者都旨在支持通用計算。
不同的是,StarkNet 是一個無需許可、通用的去中心化 ZK-Rollup,在去年 11 月份部署到主網上,支持獨立部署智能合約,任何開發人員都可以在無需許可的情況下編寫和部署他們的智能合約。

StarkNet 里程碑事件
相比于 StarkEx,StarkNet 用例更廣,且兼具以太坊級別的可組合性以及 Layer1 和 Layer2 間的互操作性,當然也可以將 StarkEx 看作是 StarkNet 的一個復雜的應用場景。StarkWare 此前也稱,采用 StarkEx 方案的應用在之后也可以考慮遷移到 StarkNet。

俄羅斯聯邦將加密礦工拒絕申報數字資產的行為定為犯罪:金色財經報道,俄羅斯財政部在監管加密貨幣開采的法案中引入了一項條款,將拒絕申報數字資產的行為定為犯罪。該部對《刑法》的修訂表明,如果礦工在三年內至少兩次逃避申報超過1500萬盧布的收入,他可能面臨最高兩年的監禁,以及最高30萬盧布的罰款和最多兩年的強制勞動。
如果隱瞞的收入金額超過4500萬盧布,可能面臨最高4年的監禁,以及最高200萬盧布的罰款和最高4年的強制勞動。[2023/3/9 12:52:14]

StarkNet 路線圖
截止 3 月 2 日,通過 StarkEx 的總鎖定價值超過 11.2 億美元,總交易筆數逾 1.2 億筆,累計交易價值超 4520 億美元。根據 StarkWare 的統計數據,StarkNet 上周在測試網 Goerli 上共有超 10 萬筆交易,主網上有 2 千筆交易,迄今為止 Goerli 上共產生 108 萬筆,主網上有 4.2 萬筆交易。
如前所述,使用 StarkEx 的有 dYdX、DiversiFi、Immutable X 和 Sorare。在本篇匯總中將不再對這四個應用進行介紹.
另外,當前為 StarkEx 簽名提供原生支持的錢包有 Ledger、Authereum 和 WalletConnect。


圖為 ZK Daily 繪制的 StarkWare 生態圖景
盡管當前 StarkNet 測試網和主網的響應和交易速度較慢,但生態版圖卻初具規模,Foresight News 根據 zkRollup Directory 和 StarkWare 匯總等信息共整理了近 40 個 StarkNet 生態項目,其中基礎設施和 DeFi 類別中分別有 13 、14個項目,NFT/游戲類別有 11 個項目。
錢包
Argent X(熱門項目,已上線)
Argent 已經發布插件錢包 Argent X,這是第一個也是迄今為止唯一一個支持 StarkNet 的錢包。Argent X 當前的用戶總數超過 4 萬名。Argent X 在 StarkNet 上有一個內置的水龍頭,可以鑄造一些測試幣。


MATIC突破1.2美元:金色財經報道,行情顯示,MATIC突破1.2美元,現報1.21美元,日內漲幅達到9.01%,行情波動較大,請做好風險控制。[2023/2/2 11:42:13]
Ledger
StarkWare 在去年 11 月底稱,Ledger 正在開發一個原生的 StarkNet 應用。
Torus
StarkWare 在去年 11 月底稱,Torus 密鑰管理解決方案已準備好支持 StarkNet。
橋/跨鏈
Kubri(上線 Goerli)
Kubri 是一個允許將 ERC1155 NFT 從 StarkNet 遷移到以太坊上的 NFT 鑄造平臺和遷移橋,當前已上線 StarkNet 測試網。


Qasr(上線 Goerli)
Qasr 是 StarkNet 上一個 Layer1 和 Layer2 間的 NFT 橋。Qasr 在 Layer1 和 Layer2 上各創建了一個網關,以及在 L2 上創建了橋接 NFT 的鏡像 NFT 合約。當前,Qasr 僅允許用戶將源自 L1 的 NFT 從 Layer2 橋接至 Layer1。


Orbiter Finance(已支持 Goerli)
跨 Rollup 橋 Orbiter Finance 表示正在增加對 StarkNet 的支持,目前支持 Goerli 測試網。
Suez(上線 Goerli)
Suez 允許用戶將 ETH 遷移到 StarkNet 生態中,還提供 StarkNet 內轉賬和提款功能。


不過,由于 StarkWare 的代幣橋也即將上線測試網,因此,Suez 決定會逐步關閉其橋功能。Suez 表示將很快宣布其下一個項目。
其他
阿提哈德航空公司將推出獨家NFT系列Ey-zero1:金色財經報道,據阿提哈德航空公司官方消息,該航空公司將于2022年7月21日推出獨家NFT系列Ey-zero1。據悉,NFT系列僅限于2003年的收藏品,象征著阿提哈德成立的那一年。它擁有十個高度詳細的 3D 飛機模型,每一個都展示了獨特的阿提哈德波音 787 夢幻客機涂裝,包括 Greenliner 和標志性的曼城主題飛機。EY-ZERO1 將于 2022 年 7 月 21 日 UTC 下午 2 點開始銷售。僅限 2003 個收藏品,每個 NFT 售價為 349 美元。此次拍賣將于 2022 年 8 月 18 日下午 2 點 UTC 結束,所有剩余的未售出 NFT 將從收藏中剔除。[2022/7/7 1:58:02]
Alchemy
區塊鏈開發平臺 Alchemy 和以太坊 Layer2 擴容開發團隊 StarkWare 在本周達成戰略合作,Alchemy 將支持以太坊擴容方案 StarkNet。通過此次合作,StarkNet 預計將有更多的開發人員能夠使用 Alchemy 的全套專有平臺基礎設施技術開始在鏈上進行構建。
Voyager
StarkNet 區塊瀏覽器 voyager.online 由以太坊客戶端 Nethermind 構建。
Warp
Nethermind 團隊正在開發 Solidity-Cairo 轉換器 Warp。StarkNet 本身并不支持 EVM。
Figment、Chainstack 和 Infura
StarkWare 此前表示,在 StarkNet 全節點可用后,API 服務將由 Figment、Chainstack 和 Infura 提供。
Swap
JediSwap(熱門項目,已上測試網)
JediSwap 是 StarkNet 上無需許可且可組合的 AMM 協議,由 Mesh Finance 社區構建,已上線 StarkNet Goerli 測試網,當前可以測試兌換和添加流動性功能。
流動性提供者可以在所有交易中賺取 0.3% 的費用,具體與其在資金池中的份額成正比。
目前,JediSwap 貢獻者正在設計代幣經濟模型,還未定稿。簡要來說,代幣可能會參考 Curve 代幣經濟學,獎勵對象應該會包括 Curve 社區、早期支持者等,感興趣的用戶可以自行查看研究。
mySwap(熱門項目,已上測試網)
mySwap 是 Starknet 上的一個 AMM 協議,也已上線 StarkNet Goerli 測試網,頁面相對簡潔。目前可用測試幣進行兌換和提供流動性。

比特幣全網未確認交易數量為959筆:金色財經消息,BTC.com數據顯示,目前比特幣全網未確認交易數量為959筆,全網算力為220.18 EH/s,24小時交易速率為3.11交易/秒,目前全網難度為30.28 T,預測下次難度下調0.49%至30.43 T,距離調整還剩13天9小時。[2022/6/9 4:12:15]
ZigZag(熱門項目,已上測試網)
ZigZag Exchange 是一個基于 ZK Rollup 的訂單簿 DEX,最開始構建 zkSync 上,近期將 alpha 版本 Mammoth 池部署至 StarkNet Goerli 測試網。
ZigZag 在去年 10 月份獲得 10 萬美元贈款,并在 zkSync 1.0 上啟動初始交易對。
LayerSwap
LayerSwap 是一個可以將加密貨幣從 CEX 橋接到 Layer2 的項目,目前已準備好在 StarkNet 上啟動。
Starkswap
Starkswap 也是基于 StarkNet 的 AMM 協議,將于今年第一季度在 StarkNet Alpha 測試網上啟動。Starkswap 當前還處于產品開發階段。
借貸
Aave
此前,在 Starkware 上推動 Aave 生態系統的提議得到了 Aave 社區的大力支持,被提議分兩個階段進行,階段一為 Aave 和 Starknet 社區構建有價值的東西,階段二可能將 Aave V3移到 StarkNet。
今年 2 月份,關于「Aave <> Starkware 第一階段」的提案獲得通過,該提案建議構建 aTokens 橋,即,用戶通過 CEX 或其他服務進入 StarkNet,只需在 StarkNet 上購買 aToken 等價物,即可在 Aave 以太坊上存款。
zkLend
zkLend 是建立在 StarkNet 上的 L2 貨幣市場協議,提供兩種解決方案,一種是針對機構客戶的以合規為中心的方案,另外一種是針對 DeFi 用戶的無需許可服務。zkLend 目前還未上線,聯合創始人 Brian Fu 在彭博、渣打銀行等有 15 年工作經驗。

另外,zkLend 還在官網公布了代幣模型,具體如下:

xBank
xBank 是一個基于 StarkNet 的、去中心化的非托管流動性市場協議,可為貸方管理存款,并為借方提供貸款,同時進行適當的風險管理。
Circle:每周發布USDC儲備報告,過去一周發行量為86億美元:金色財經消息,Circle的團隊表示,每周為USDC發布儲備報告。Circle聯合創始人兼首席執行官Jeremy Allaire在推特上表示,過去一周USDC發行量為86億美元,贖回量為63億美元,凈流通量為23億美元。
據悉,Circle承諾為USDC提供每周儲備報告是在UST脫鉤的背景下發生的,這不僅引起了散戶和機構交易員的注意,也引起了美國財政部和全球監管機構的注意。[2022/5/22 3:33:40]
xBank 計劃在 2022 年 3 月份推出,未來幾周內會公布白皮書和項目詳細信息。
Launchpad
ZkPad
ZkPad 是 StarkNet 上的首個 Launchpad,并且收到了 StarkWare 的贈款,會在 2022 年第二季度初發布。
穩定幣
Maker
StarkWare 此前向 MakerDAO 提交了在 StarkNet 上實施 Maker 議的討論提案,目正在構建 DAI 橋,之后將在 StarkNet 上啟用 DAI 鑄造。

Banxa
Banxa 提供數字資產支付解決方案,支持多個 Layer2 網絡的法幣購買活動,包括 StarkNet、Polygon、Arbitrum、Optimism、zkSync、Loopring 等。
Serity
Serity 是一個用于合成資產的 DeFi 2.0 協議,由三部分組成,分別為由協議控制價值 (PCV) 支持的穩定資產、由收益支持的合成資產以及構建在 ZK rollup 上的交易所。
原生平臺代幣 SER 是由一籃子儲備貨幣支持的穩定資產,允許用戶通過單向代幣聯合曲線鑄造,用于在抵押債倉(CDP)抵押頭寸以鑄造合成資產,抵押率為 120% 左右。
Serity 將逐步去中心化。另外,Serity 交易所將在 StarkNet 上為鑄幣者和交易者提供現貨和衍生品交易所。
Yagi Finance
Yagi Finance 是 StarkNet L2 上的一個管理員網絡,可自動執行協議操作。Yagi 上有三個參與者,分別為任務創建者(需要定期調用的智能合約)、自動化管理員(執行自動化)以及用戶。
由于 StarkNet 交易目前是免費的,因此 Yagi 自動化也免費開放給用戶使用。當 StarkNet 之后引入 Gas 費時,將使用建議的費用模型。
Sandclock
Sandclock 是一個多鏈 DeFi 協議,提供存儲、捐贈、投資和消費服務。用戶可創建投資組合,其余由 Sandclock 管理。
Sandclock 團隊成員表示,該項目將部署至 StarkNet,以及使用 Aura Protocol 引擎,不過關于 Aura Protocol 的細節還尚未公布。

NFT 市場
Mint Square(熱門項目,已上測試網)
Mint Square 當前在 StarkNet Goerli 測試網上支持 NFT 鑄造,并且已經集成了 NFT 制作和可組合系統 briq 的 NFT 系列。

Oasis(熱門項目,已上測試網)
Oasis 是一個由 StarkNet 提供支持的 NFT 市場,已在 StarkNet 測試網上運行,功能相對完善,當前支持 NFT 鑄造、購買、出售和報價功能。

NFTflow
NFTflow 是一個用于在 StarkNet 上為非流動性 NFT 創建流動市場的平臺。
用戶將他們的 NFT 存入 NFTflow vault 并鑄造一個 ERC20 代幣(vToken),該代幣代表對 vault 內任一資產的認領權。vToken 還可用于從 vault 中贖回特定的 NFT。另外,vToken 還能通過 SushiSwap 進行直接兌換。
NFT/游戲
briq(熱門項目,已上線測試網)
briq 是一個由 briq 基本元素組成的 NFT 制作和可組合系統,允許用戶用多個 briq 拼接更復雜的結構(Set,NFT 形式),也可以將這個 Set 轉給他人。拼接過程中可以進行移動、更換顏色、堆積等活動。另外,用戶還可銷毀 Set 來獲取 briq,來構建新的東西。
briq 是由 Sylve 和 wraitii 最早于去年 10 月份以太坊 Lisbon 黑客松期間開始研究的這個項目。此前短暫上線主網,但考慮到主網成本高又關閉,目前可在測試網測試。briq 還在探索添加更多功能,包括將 NFT 集成在不同的游戲或元宇宙中,以及在不同的市場中上架 briq NFT 等。

交互方式為,在頁面連接 Argent X 錢包,并認領 1000 Briq,然后用這些 Briq 來搭建任何東西,并將其鑄造為 NFT。
Bitmap Box
Bitmap Box 也是由 StarkNet 提供支持的鏈上積木游戲,目前上線測試網。用戶可以在 Editor 頁面中用積木組裝自己獨一無二的作品,可以選擇將作品出售,還可將其作品發送至 Layer1 并用作推特頭像。

當然,與 briq 類似,Bitmap Box 也可與許用戶拆除組裝好的作品獲得積木。
Dope Wars
Dope Wars 上一個受嘻哈文化啟發的「邊玩邊賺」游戲元宇宙項目。Dope Wars 在 2021 年 9 月份公平鑄造期發布 8000 個隨機的限量 NFT 捆綁包(免費),此后的轉售版稅為 5%。游戲內代幣 PAPER(ERC-20 形式)最初是通過每 Dope NFT 12.5萬個可認領數量分發的,且每個地址只能認領一次。
Dope Wars 團隊正在 StarkNet 上推出 P2E 游戲。
GoL2(已上線測試網)
GoL2 是一個基于康威生命游戲(Conway's Game of Life)的項目,已經在 StarkNet 測試網上上線。用戶可以進化游戲以獲得積分,然后為細胞賦予生命并改變所有人的進程。

Influence
Influence 目前是一款以太坊上的太空策略游戲,目前正在向 StarkNet 過渡。

Influence 路線圖
Loot Realms(熱門項目)
Loot Realms 最初是一個 Loot 衍生項目,現計劃將游戲遷移至 StarkNet,將在 2022 年第二季度在 StarkNet 上發布 Alpha 版,以構建 Lootverse。
在 Lootverse 中,Realm(土地所有者和領主)是這個世界的地主,他們通過鏈上襲擊和掠奪游戲 Settling 對資源發起戰爭、結盟和獲取資源。每個 Realm 包含 Lootverse 中 22 種不同數量資源的組合,包括地區、城市、河流和港口等。

Phi Land
Phi Land(φ Land)在 ETHGlobal NFTHack 2022 中在最佳利用 ENS 的項目中獲獎。該項目將為任何擁有 ENS 地址的人生成一塊原宇宙土地。另外,用戶還可以根據其鏈上活動數據認領各種各樣的物品,然后將這些物品放置到其土地上。

The Ninth
The Ninth 是 StarkNet 上的一個元宇宙游戲,目前還未上線。游戲玩法包括土地購買、升級和質押等。

Snapshot
治理聚合平臺 Snapshot 在今年 1 月份表示,將在二季度上線基于 StarkNet 的無信任執行鏈上投票框架 Snapshot X,目前正在與 StarkWare 團隊合作開發。
Snapshot X 將允許 DAO 以完全無需信任的方式在鏈上執行交易,而無需依賴任何人工或預言機輸入。所有與投票相關的計算都將在 StarkNet 上完成,然后將控制在以太坊上的執行。
也就是說,空間設置、提案和投票將在 StarkNet 上鏈上發布和驗證。該框架將完全無需許可,任何人都可以在鏈上與其進行交互,而無需通過 Snapshot 客戶端。
Zorro Protocol
Zorro Protocol 是一個 Web3 人格性證明協議,最初會在 StarkNet 上運行,目前仍處于初步開發階段。Zorro 認為,當前在治理投票、二次融資、空投等活動經常會遭到女巫攻擊,多個地址的所有者可能是同一用戶,而 Zorro 就是來解決這一困境的。
Tags:STAARKSTARSTARKbitstamp交易所提現UangMarketstarl幣未來與前景StarkNet
最近在 Arbitrum 上推出了一個很有趣的借貸協議,名叫 RadiantCapital。如今,它的 TVL 正在向著2億美元進發。這篇文章我將為你們介紹一下這個借貸協議.
1900/1/1 0:00:00未來的影視創作模式可能會完全超出人類想象,甚至現階段所謂的影視載體會成為古董,而以類似游戲方式呈現的,交互型的影視內容體驗會顛覆人類對于影音的認知.
1900/1/1 0:00:00在傳統金融市場中,金融衍生品的總價值幾乎達到了全球 GDP 總和的 10 倍之多,遠超常規金融市場的價值體量.
1900/1/1 0:00:00由于市場行情的回暖,很多圈外朋友突然開始關心起比特幣來了,其中還有好幾個人注冊了交易平臺。在注冊的過程中,這幾位朋友竟然遇到了同一個難題,那就是雙重認證中的谷歌身份驗證器.
1900/1/1 0:00:005月31日,奇幻類Web3游戲Chibi Clash完成了300萬美元的私募輪融資,本輪融資使該項目在即將到來的IDO之前獲得了初始資本.
1900/1/1 0:00:004 月 22 日至 24 日,ETHGlobal 在阿姆斯特丹舉辦 ETHAmsterdam 線下黑客松.
1900/1/1 0:00:00