BTC/HKD-2.45%
ETH/HKD-4.72%
LTC/HKD-3.97%
ADA/HKD-9.81%
SOL/HKD-3.81%
XRP/HKD-3.27%以太坊巴黎升級之后又一重大更新即將到來——上海升級!目前有著上千專業開發者的以太坊核心社區,從15年走來已經歷經15次主網升級,而這一次上海升級將為鏈上鎖定著的230億美金的POS質押ETH提供解鎖能力,還伴隨有對GAS優化的諸多EIP融入。
隨十四君來深入了解即將主網激活的那些EIP提案的作用、原理、應用方向吧。

一、背景
1.1主網升級
以太坊在2015年提出4大階段:前沿、宅基地、大都會、寧靜。眾所周知的是”寧靜”階段的標志也正是2個月前以太坊共識算法從POW算力挖礦全面轉為POS權益質押挖礦,如今的他是即節能又安全且足夠去中心化的首席公鏈。
每次主網升級其命名都是柏林、巴黎、上海這樣的地名,歷史上還有多次主網升級帶來巨大變革
1.2回顧2021年8月5日-倫敦升級
Velo實驗室副董事Beam:解讀Velo收購Interstellar背后布局:金色財經報道,3月17日下午16:00,金色財經與歐易OKEx聯合舉辦“金色財經對話Beam:解讀Velo收購Interstellar背后布局“,邀請Velo 實驗室副董事長 Tridbodi Arunanondchai(Beam)作為嘉賓講述背后故事。
在直播中,Beam表示,Velo的目標是建立一個賦能傳統銀行商業并將其與最新的中心化和去中心化商業相鏈接的橋梁。
在談及本次收購的原因時,Beam解釋道,Velo與Stellar有著共同的目標和愿景,并且雙方在能力上互相補充互相賦能。Interstellar團隊在提供更快、更低廉以及更穩定的給予Stellar網絡的跨境支付方案中有著極深厚的經驗。因此彼此的融合是一個非常自然的選擇。這次合并將使其成為行業里更強、更有影響力的團隊。[2021/3/18 18:56:33]
在區塊高度12,965,000,以太坊完成代號為“倫敦”的硬分叉升級,共涉及五項提案。
動態 | 紐交所為Bakkt測試舉行啟動儀式 外媒解讀此舉表明監管機構已為Bakkt開綠燈:據Trustnodes消息,比特幣結算期貨平臺Bakkt將于7月22日開始測試。7月18日,紐約證交所(NYSE)董事會已舉行比特幣結算期貨啟動儀式。區塊鏈投資基金Pantera Capital首席執行官Dan Morehead表示在Bakkt數字資產峰會(Bakkt Institutional Digital Asset Summit)上表示:“我們坐在紐約證交所的董事會會議室里——這是比特幣的第一次。”Trustnodes評論稱,到目前為止,峰會沒有取得什么成果,也不清楚是否有媒體受邀,但此次活動的舉辦表明,經過數月的漫長過程,Bakkt目前正在推進比特幣期貨的測試工作。Bakkt已經通過自我認證獲得了美國商品期貨交易委員會(CFTC)的批準,經過長時間的談判,舊的規章制度得到了政策上的調整。[2019/7/20]
最有影響的是啟動了EIP-1559,他由以太坊創始人Vitalik·Buterin提出,從此以太坊上的每筆交易都將燃燒基本gas費用,這會自動減少ETH的流通供應量,使以太坊代幣從此進入通縮時代舉個栗子。
動態 | 加密資產機構加大對軟件開發商投入,以通過算法解讀市場情緒:據cointelegraph消息,隨著近期比特幣波動性的加劇,加密資產管理公司和對沖基金正在加大對軟件開發商的投入,以通過算法研究解讀市場情緒。幫助他們解釋和利用市場情緒信號,獲得更高的收益。[2019/7/17]
EIP-1559改變了價高者得的Gasfee計算邏輯,之前用戶為了讓礦工及時打包自己的交易,需要加價支付礦工費,出價越高,被優先打包的概率越大,在一定程度上會造成Gasfee的無限增長升級后,交易手續費分成了基礎費和小費,小費給礦工激勵競價出塊,基礎費會銷毀。雖然依舊有競價出塊的部分,但礦工收益大約下降20%,而經濟模型也轉為通縮式。
本質上,1559的設計發揮了次高價競價模式的優勢,最終會讓同一區塊內所有交易支付的價格基本一致,對用戶更公平

聲音 | 蟲洞姜家志:行業對51%攻擊過度解讀:據核財經報道,在MiiX區塊鏈私享會上,蟲洞項目負責人姜家志認為,行業對51%攻擊過度解讀了,就算是真正有51%攻擊,不會對主鏈發生太大影響。51%攻擊能做到是:利用算力優勢,撤銷已發生的交易;掌握51%以上的算力優勢;雙重支付、阻止區塊確認、阻止有效區塊,以及有可能導致熊市和交易所損失。但51%攻擊不能做到:修改交易、阻止交易發送、改變數量、生產幣、挪用別人的幣。[2018/12/2]
二、上海升級
為何如此急迫?
在過往,一兩年才進行一次重大升級是常事,合并共識轉換這樣的重量級升級都會提前測試網穩定運行1-2年后才會真正步入主網升級,那為什么這次上海升級如此急迫呢?僅僅2月后就基本定案要囊括的EIP呢?
核心因素是,合并后以太坊網絡上的所有交易將不再由能源密集型的“礦工”驗證,而是由已存入或質押大量ETH的個體和組織“驗證者”進行驗證。那對于驗證者而言,他們質押的ETH可以生成和收集新的ETH,這些所謂的“新ETH”就是他們證明驗證交易和保護網絡的獎勵。
趙長鵬解讀釣魚網站運作方式:幣安創始人趙長鵬再發推文,剖析了釣魚網站運作方式,他首先配圖指出釣魚網站的域名中兩個字母下方比正確地址多了兩個點。他還表示,用戶在釣魚網站登錄后跳轉到真的幣安。此外一旦登錄后,用戶就不能再進入釣魚網站,而是自動跳轉到幣安(即使登出賬號后)。[2018/3/8]
但目前的以太坊,只能存入ETH但不能提取ETH,質押總價值接近235億美元,都被“被困”在以太坊網絡上。
如果不盡快開放解除質押功能,則質押ETH的吸引力將大打折扣,后續也就不會有那么多人進入以太坊網絡,這無疑會對以太坊的未來發展和網絡安全產生巨大影響。
三、詳情解讀

根據10-28號最新github提交的上海升級記錄
3.1EIP-3651:更溫暖的COINBASE
他是什么?
這標題的翻譯確實很讓人迷惑,這里的COINBASE并不是交易所的那家公司,而是來自比特幣的概念,即區塊中的第一筆交易是筆特殊交易,稱為創幣交易或者coinbase交易,這種交易早期設計用于礦工打包收集挖礦的gas小費收入。
溫暖的和寒冷的,其實指的是此執行此交易時候是否有預先加載,影響礦工打包coinbase交易的gas費。
如果無預先加載,是寒冷的,則gas費更高如果有預先加載,是溫暖的,則gas費更低
有什么用?
現在礦工打包的交易可能可以用作更多用途,比如ERC-4337中用于收集用戶簽名后,批量實現交易,其次也可以用同類原理來實現多種代幣結合邏輯的元交易支付等。
在EIP-3651之前,更激勵用ETH的支付方式
在EIP-3651之后,更激勵用ERC20的支付方式
總之,是一個影響激勵的交易類型的提案
3.2EIP-3855:新增PUSH0指令
他是什么?
對于EVM即以太坊虛擬機中,設計有多種指令,但是之前缺少設計了push0即針對0這個數值的壓入堆棧的操作指令,而此EIP則新增了PUSH0(0x5f)指令,它將常量值0壓入堆棧,該指令的需要2gas
有什么用?
原先沒有push0時導致的是,有一些依賴于0做偏移量的操作,比如遠程call調用與返回,則有很多參數是0,原先要操作0,只能使用指令PUSH10,這個操作要消耗3個gas,其次push1和0各占一個初始化代碼的字節存儲,導致的是部署此合約的成本也高了2*200gas
該EIP還統計了因此的gas損失:在現有賬戶戶中,有340,557,331字節浪費在PUSH100指令上,意味著部署損耗達68,111,466,200gas
總之,是一個降低無意義的GAS消耗的提案

3.3EIP-3860:提高初始化的代碼量限制
他是什么?
合約部署時候,有個初始化代碼的大小,基于EIP170是限制了initcode大小為24576,而如今則是將initcode的最大大小限制提升為49152即翻倍,并為每32字節的initcode塊應用2的額外氣體成本
有什么用?
顯然,更大的代碼容量,可以讓智能合約系統做更多的事情,目前代碼僅24kb的規模導致很難用一個合約去實現系統,原先的臨時解決方案都是分多個合約部署,然后互相相互調用,但顯然跨合約引用是個高gas成本的事情。
總之,是一個提高智能合約系統上限以及降低gas消耗的提案
3.4EIP-4895:信標鏈將提款作為操作指令
他是什么?
可以說,這是本次上海升級的核心。從結果上講,實現的是質押的ETH提款操作,而實現方式是引入了系統級的指令withdrawal基于信標鏈的信息,無條件地直接控制指定地址的ETH余額。
執行提現操作的方法有很多種,本次的提現操作的特點如下
本身是由系統來發起,而不是用某個用戶發起,更簡潔易于審查
無gas費消耗,系統發起受到共識層提款限額的控制,無需再用gas來做抗dos防護直接更新執行層的余額,無EVM執行過程,采用最簡實現策略。
有什么用?
別忘了,現在還有1400W個,合計價值235億美元的ETH被質押“困在”以太坊信標鏈里。
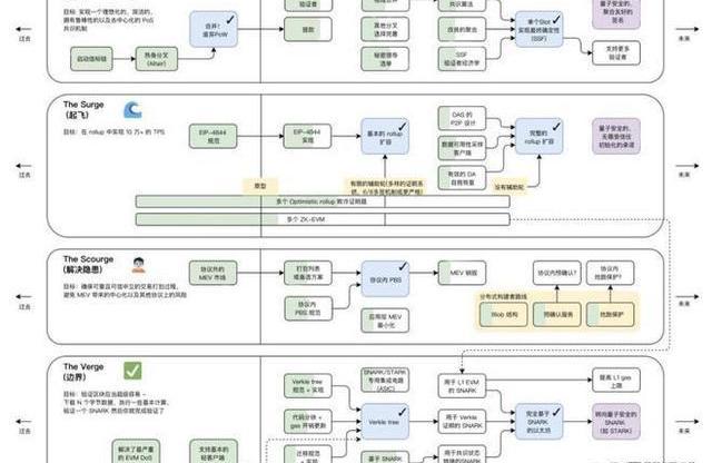
四、后續以太坊的重心在哪?
下圖是近期以太坊創始人VitalikButerin發布的最新路線圖,圖中綠色部分代表推進的進度,可以看到還有大量圍繞性能、安全隱患、隱私、賬戶體系AA的目標已經找到實現路徑


在加密市場,機會很多,但未必你都能把握住,或者你都把握不住,這個時候你就需要一個優質圈子來保持洞察力,獲取最新市場消息。如果只是你一個人,四顧茫然,想在這個市場里面堅持下來都是很難的。
抱團取暖,有問題的可以在評論區給我留言
感謝閱讀,我們下期再見!
Tags:以太坊ETHPUSH以太坊幣是什么幣ETH錢包地址ETH挖礦app下載Etherael指什么寓意PUSH幣PUSH價格
大家好,這里是鏈客區塊鏈技術問答社區,致力服務于區塊鏈技術人才的培養和成長,為了區塊鏈這個行業輸送人才!動態 | 中國網絡作家村正式上鏈杭州互聯網法院司法區塊鏈:據中新網消息.
1900/1/1 0:00:00備受期待的比特幣減半計劃于2024年4月舉行,具有重要意義,因為預計將為整個市場帶來更大的收益.
1900/1/1 0:00:00加密貨幣之王在9月24日的周末損失了3%。因此,它正在接近6月18日的低點。在日線圖上,我們似乎處于比特幣的增持階段。通過在H1中形成對稱三角形來翻譯什么.
1900/1/1 0:00:00大家好,這里是鏈客區塊鏈技術問答社區,今天講一講計算機語言中的Java和Python的區別都是什么呢? 鏈客,有問必答! Java和Python的區別:一、python虛擬機沒有java強.
1900/1/1 0:00:00Ripple的原生代幣XRP上周避開了市場低迷,并在指數中橫盤整理。XRP目前徘徊在0.46美元附近,并希望收復其在0.50美元上方的位置.
1900/1/1 0:00:00以太坊的波動性仍然很高。在昨天上漲8%之后,第二大加密貨幣再次下跌。因此,其價格接近1250美元的每日支撐位。但盡管存在這種波動,以太坊的價格似乎仍保持在1410美元和1250美元的區間內.
1900/1/1 0:00:00